01. 조그마한 입자형상의 기본 매테리얼 색상을 지정해주고, 쉐이더 에디터로 이어지는 작업을 합니다.

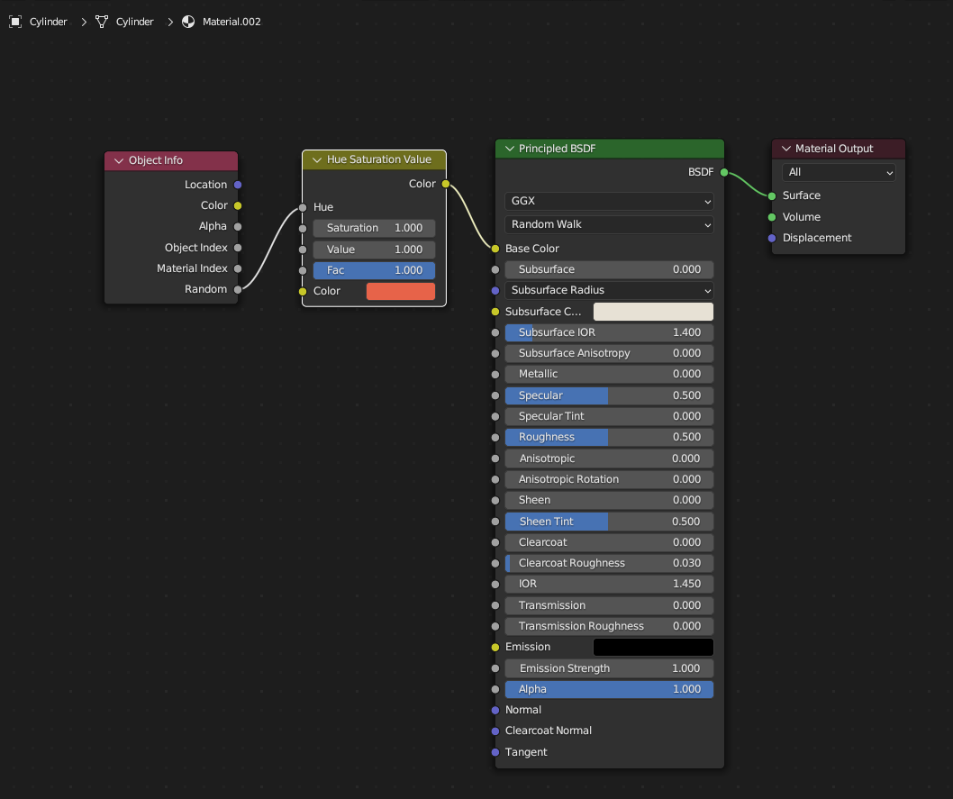
02. 파티클 조각을 선택한 후 기본색상 흰색 을 주고 쉐이더 에디터에서 Hue, Obj 를 키워드로 Hu/Saturation Value와 Object Info 노드를 추가해줍니다.

쉐이더 에디터의 고급스러운 재질표현
사실적인 쿠키같은 Material을 적용하기 위한 나뭇가지, 뿌리 구조의 노드를 수십개를 의미를 이해하며 적용하는 아래 튜토리얼읠 통해 새로운 배움을 터득할 수 있습니다.

유튜브의 블렌더 고수의 강좌를 그냥 레벨이 다른 이야기로 생각하지말고 영상을 멈춰서 어떤 속성을 체크해고 어떤 값을 주고 처리를 하는지, 아래 스터디를 위한 ppt파일을 공유합니다. 생소한 프로그램과 기능을 연구가 필요합니다. 국내 유튜버들 중에서도 번역한 자막을 보며 한국버전의 복제버전 강좌를 하는 분들도 있습니다. 참고하세요
'Blender' 카테고리의 다른 글
| 3D그래픽 5편. 블렌더 경로 애니메이션과 그래프 에디터 (2) | 2024.05.27 |
|---|---|
| 모델링 - 선형태의 커브가 메쉬가 되는 배관(일러스트, SVG) (0) | 2024.05.23 |
| 블렌더의 거울 재질로 표현 (0) | 2024.03.24 |
| 블렌더 - 벡터 SVG와 텍스트 입체감있는 영상제작 (0) | 2024.03.22 |
| 블렌더 배경을 JPG로 월드셋팅 (0) | 2024.03.22 |
